Skip to main content

CNC 实例 06:使用 Path3D SoftMotion 数控

CNC06_File_3DPath.project 安装目录下的示例工程 CODESYS 在下面 ..\CODESYS SoftMotion\Examples.

这个例子扩展了前面的例子 CNC05_File.它演示了 Path3D 可视化元素的可能应用 CODESYS SoftMotion 数控。

将程序 CNC_File 扩展为 CNC_File_Path3D

  1. 打开 图书馆经理 并添加 SM3_CNC_Visu 图书馆。

  2. 创建一个实例 SMC_PathCopierFileCNC_PreparePath 并在路径处理开始时调用它(iState=0)。

    编程:

    _sm_img_example_cnc_6_1.png
  3. 在里面 可视化 可视化,将之前使用的位置图形显示替换为 路径3D 元素。

  4. 更改属性 路径3D 元素:

    路径描述 → 路径数据 (VisuStruct3DTrack)CNC_prepare_path.pcf.vs3dt

  5. 插入 框架 可视化元素。

    参考 控制面板 从可视化 VisuElem3DPath 图书馆。该元素用于控制元素的相机位置。

  6. 在声明中 CNC_PreparePath 程序,创建一个实例 VisuStruct3DControl (VisuElem3DPath 图书馆):

    vc: VisuStruct3DControl;.

    该实例形成了 Path3D 元素和相机控制面板之间的数据接口。

  7. 更改属性 路径3D 元素:

    相机控制→控制数据结构(VisuStruct3DControl)CNC_PreparePath.vc

  8. 更改属性 控制面板 元素:

    参考 → VisuElem3DPath.ControlPanel → vcCNC_PreparePath.vc

  9. 编译、下载并启动应用程序。

    Path3D 元素显示路径。您可以从面板控制摄像机位置。

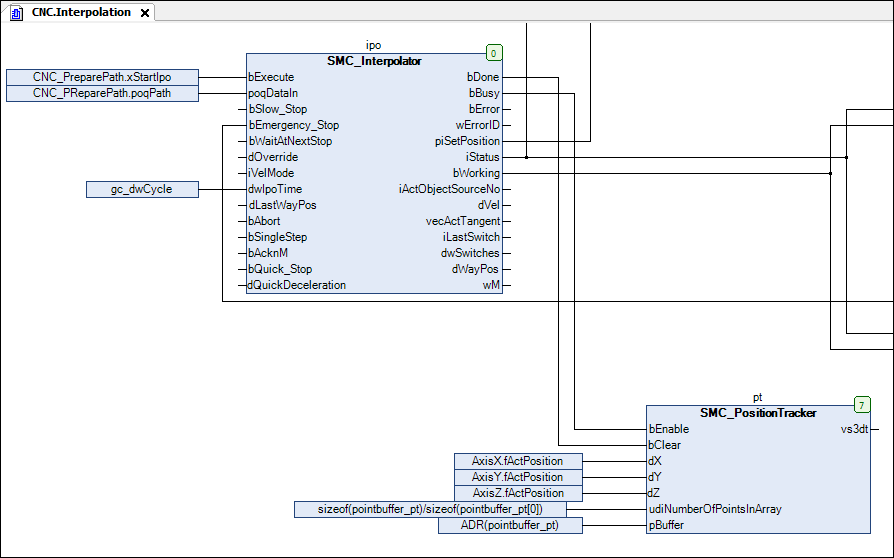
  10. 添加一个实例 SMC_PositionTracker 功能块在 CNC 程序。创建用于跟踪当前轨迹(最后行驶的位置)的内存。

    pt: SMC_PositionTracker;

    pointbuffer_pt: ARRAY [0..1000] OF VisuStruct3DPathPoint;

  11. 插入实例调用:

    SMC_PositionTracker 进入 Interpolation 行动

    氟氯化碳:

    _sm_img_example_cnc_6_2.png
  12. 将路径数据链接到 Path3D 元素。更改属性 路径3D 元素:

    路径描述 → 路径数据 (VisuStruct3DTrack)CNC.pt.vs3dt

  13. 上网并启动应用程序。

    Path3D 元素也显示路径的最后一个内插路径。

  14. 配置其他属性 路径3D.例如,将处理后的路径元素配置为灰色显示:

    突出显示→突出显示颜色Gray